Key takeaways
- Accelerate work with visual clarity: Lucid’s customizable templates help R&D teams quickly translate complex concepts into clear visuals that both technical and non-technical workers universally understand.
- Process improvement starts with centralized documentation: Create a single source of truth in Lucid so team members can access the latest project details immediately. This minimizes friction and keeps your team proactive rather than reactionary.
- Align teams with visual collaboration: Lengthy, text-based documents can lead to miscommunication. Diagrams and shared visualizations act as a common language, aligning teams and stakeholders and creating more efficient workflows.
For any research and development (R&D) team, the dream workflow is to move from idea to execution with maximum velocity and minimal friction. The reality, though, is that innovation often gets bogged down by knowledge silos, miscommunication, and the inability to access documentation, leaving your team in a reactionary state instead of staying ahead of the game.
To minimize these roadblocks, teams should evaluate their processes to better connect people to systems and information in a platform like Lucid that encourages collaboration and creates a single source of truth.
Lucid’s work acceleration platform gives R&D teams the power to:
-
Quickly create polished visuals.
-
Collaborate intuitively even with people outside of your team or organization.
-
Create a knowledge repository that is always up-to-date.
This process improvement toolkit includes ready-to-use templates for processes at all stages of development, from the initial work of ideating and planning to launching and monitoring success.
“When planning for major launches or just doing everyday work, having a single source of truth to show progress and information has been invaluable for me as a leader. Being able to quickly dive into team boards and view updates from templates shared across the department helps me quickly find where things are going well and where I need to step in to provide more guidance. Knowing where to go and what information will be there has made follow-up more seamless and effective.” —Andy Hurd, senior director of engineering, Lucid
Templates for ideating and planning
Staring at a blank canvas can quickly dry up creativity and innovative ideas. Get inspired with templates that help you refine your best ideas and begin planning.
Feature brainstorm with AI
This feature brainstorm with AI template provides a structured workflow to guide your team from ideation to an actionable plan. It solves the common pain points of brainstorming, especially when dealing with complex features. As you share ideas as a team, AI in Lucid will help generate additional ideas so that if you hit a creative wall, fresh ideas are still being added to the board. Once you’ve brainstormed ideas, AI will highlight key themes among sticky notes. From there, rank and prioritize ideas with the visual activity provided. Finally, our AI will generate a quick summary of the session so you can get a high-level overview of the brainstorm. This is also an excellent way for leaders to track the flow of ideas.

Sprint planning
Set project planning in motion with this detailed sprint planning template. It includes everything you need for a successful sprint, from timed task reviews to alignment activities to helpful Agile resources. This template is both collaborative and efficient.

Big room planning
Planning with a large group can get chaotic with cursors and sticky notes scattered around the canvas. Our big room planning template seamlessly guides your group through:
-
Introductions
-
Context setting
-
Team breakout sessions
-
Objectives
-
Confidence voting
-
Retrospective
This template transforms the chaos of a large group into a purpose-driven planning session.

Innovation framework
Created by Lucid’s solutions consultants, this innovation framework template offers the perfect balance of flexibility and gentle structure to ensure your brainstorms are effective. Comprehensively visualize your team’s ideas as they move from conception to growth. Align on the best course of action following the brainstorm.

Product roadmap for teams
Clearly communicate your product vision with our product roadmap template. Built for teams, this template provides clarity for stakeholders and executives on plans and timelines.


Integrate with airfocus
Airfocus, the AI-powered product management tool, works with Lucid to streamline your roadmapping experience.
See howTemplates for designing and building
Building complex systems is a challenge in and of itself, let alone visualizing and communicating these systems to stakeholders. These templates help boost clarity and alignment with teams and stakeholders on even the most intricate processes.
ER diagram
Clearly visualize entities and their relationships with the ER diagram template. Easily import and export from databases, including Snowflake, Redshift, and Azure SQL, to quickly generate accurate ER diagrams that streamline documentation, accelerate onboarding, and enhance collaboration across data teams.

Database ER diagram (crow’s foot)
With this database ER diagram template, aap how entities within a database relate to each other using crow’s foot notation. Design and debug your database schema more efficiently. Get real-time feedback and align your team.

API flowchart example
From product manager to developer, this API flowchart template makes it easy to understand systems at a high level. It clearly visualizes the flow of information from an API and helps you quickly spot inefficiencies and opportunities for optimization.

“When our team was working on improving our image processing flow, having a simple API flowchart was powerful for conveying the proposal. It led to a great discussion where more ideas were explored, and the team was able to move forward feeling unified and with clear understanding.” —Andy Hurd, senior director of engineering, Lucid
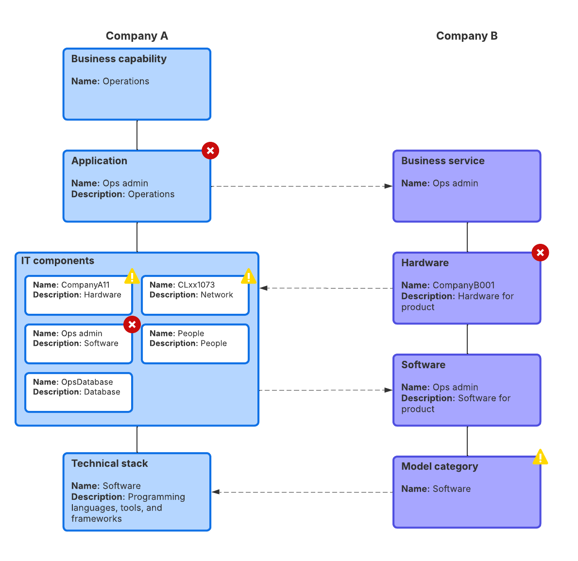
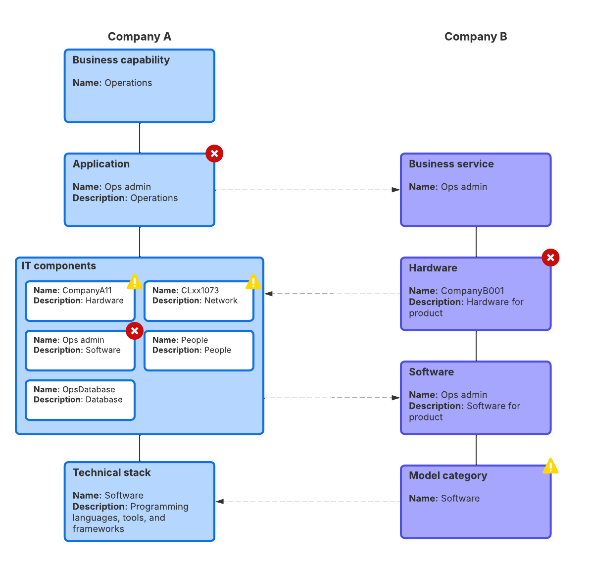
Integration architecture example
This integration architecture template helps you visualize the complex interactions between two applications. With this powerful template, you can map clearly, debug efficiently, and remain aligned throughout the process.

Templates for launching and monitoring
Launching a new product or feature can quickly become chaotic with fast-approaching deadlines, multiple teams to manage, and stakeholder approvals. Having a clearly mapped plan for monitoring the launch's success is critical for staying organized and aligned.
Flowchart dashboard
This flowchart dashboard template helps you clearly map out your existing processes while testing possible changes within your system. By comparing the current and future state, you can see how your proposed changes will impact your workflows. This leads to making better, data-backed decisions.

Smart Jira dashboard
Powered by Lucidspark and Jira, this dashboard template lets you easily import Jira issues from your Jira Cloud, Jira Data Center, or server instance into Lucidspark. Refresh your Lucid Cards to reflect any changes made in Jira, and they’ll automatically appear within this template. Be sure to share this dashboard with relevant stakeholders and team members.

Sprint retrospective
Keep your next retrospective on track with this sprint retrospective template. With timeboxed activities that encourage collaboration and welcome feedback, you’ll be able to uncover insights from the last sprint and leave with clear action items to improve the way your team works.

“The retro template has made our team's sprint retros a lot more organized. Our team always has a good time with the team-building exercise, which breaks the ice for the rest of the meeting. Once we've filled out the rest of the board, we're then able to start with the area with the most stickies so we don't run out of time, but we always make sure we have time to give shout-outs.” —Genevieve Bennett, senior QA specialist, Lucid
Bonus templates
Here are a few extra templates that might help in your process improvement journey.
Engineering project documentation
A bonus for engineers, this engineering project documentation template will boost your team alignment by keeping all documentation central to this template. Easily add in team information, A/B testing plans, important files, and more.

Task estimation
Accurately discuss, refine, and estimate work for each backlog item. This task estimation template uses the Fibonacci sequence to help agile teams gauge bandwidth realistically.

Leveraging AI
Along with using ready-to-go templates, utilizing AI prompts to help improve processes is invaluable. AI helps streamline the manual work of creating diagrams and documentation. With Lucid’s AI diagramming capabilities, you can create robust visualizations in minutes!
Some general tips for writing AI prompts:
-
Be specific about what type of visualization you want and what information you’d like included.
-
Use natural language, like you’re talking to a coworker.
-
Iterate and refine your prompt until you get what you’re looking for.
-
Leverage Lucid’s integrations with ChatGPT, Microsoft Copilot, Microsoft Graph, and more to make the most out of Lucid’s diagramming capabilities.
We hope these tips and templates will help you and your teams on your process improvement journey.

See how Lucid’s Process Accelerator helps organizations standardize processes and organize documentation.
Learn moreAbout Lucid
Lucid Software is the leader in visual collaboration and work acceleration, helping teams see and build the future by turning ideas into reality. Its products include the Lucid Visual Collaboration Suite (Lucidchart and Lucidspark) and airfocus. The Lucid Visual Collaboration Suite, combined with powerful accelerators for business agility, cloud, and process transformation, empowers organizations to streamline work, foster alignment, and drive business transformation at scale. airfocus, an AI-powered product management and roadmapping platform, extends these capabilities by helping teams prioritize work, define product strategy, and align execution with business goals. The most used work acceleration platform by the Fortune 500, Lucid's solutions are trusted by more than 100 million users across enterprises worldwide, including Google, GE, and NBC Universal. Lucid partners with leaders such as Google, Atlassian, and Microsoft, and has received numerous awards for its products, growth, and workplace culture.
Related articles
The engineer’s toolkit for effortless documentation
To get you started with collaborating visually and documenting as you go, we’ve compiled a toolkit of templates for common engineering use cases.
The go-to toolkit for effortless documentation
To get you started with collaborating visually and documenting as you go, we’ve compiled a toolkit of templates for common use cases.
5 ways engineering teams can streamline project documentation with Lucid
Get insider tips on using Lucid for project documentation from Lucid’s senior director of engineering.
3 ways Lucid accelerates innovation for R&D teams
R&D teams need ways to innovate faster, and Lucid’s visual collaboration is the solution. Learn more here.
Bring your bright ideas to life.
By registering, you agree to our Terms of Service and you acknowledge that you have read and understand our Privacy Policy.
