ドメインオブジェクトモデリングの例
このテンプレートは、以下の製品で動作します。
*チームプランおよびエンタープライズプラン向け
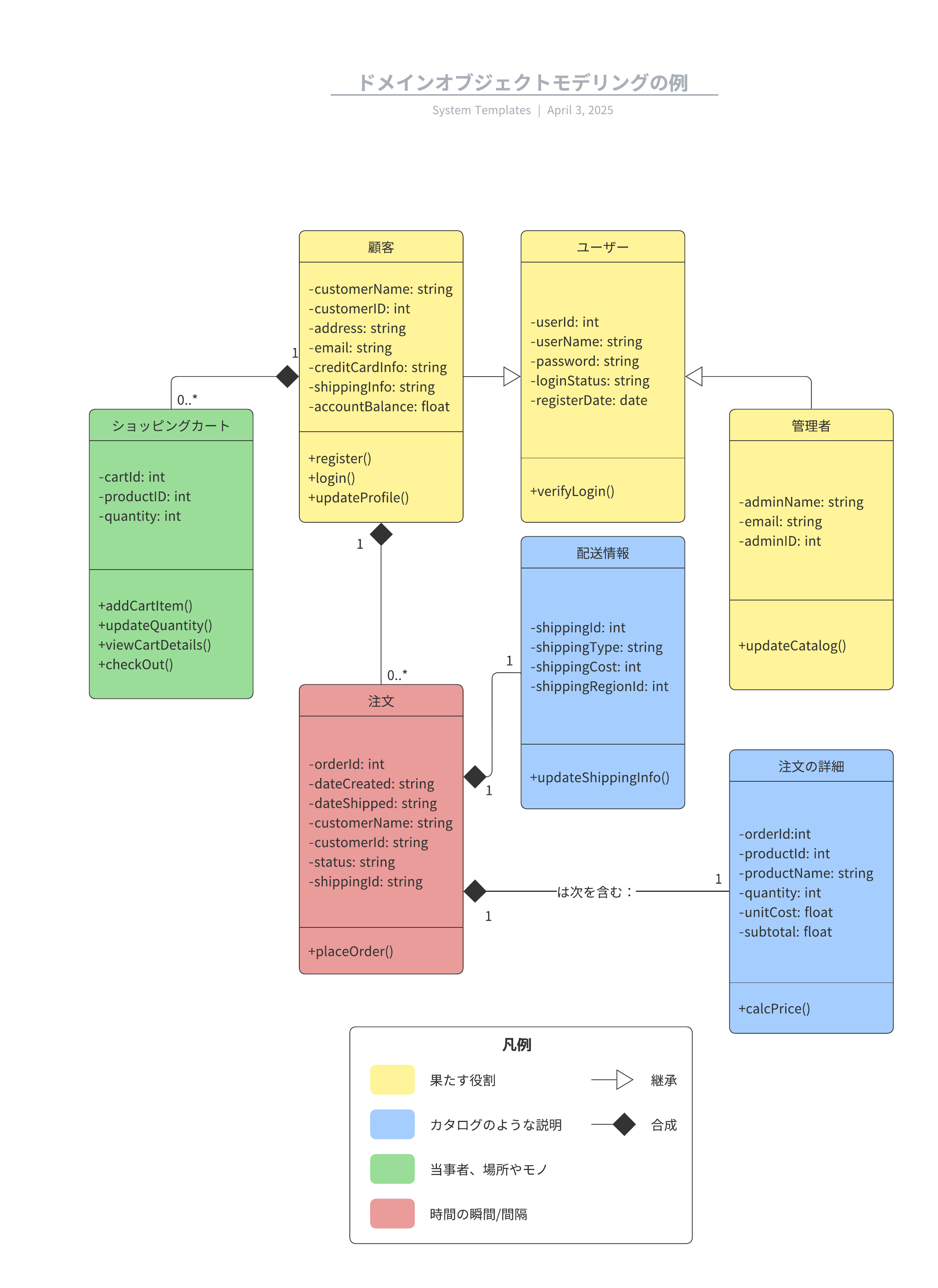
このドメインオブジェクトモデリングの例テンプレートは以下のような用途に役立ちます。
- クラス図を使用してドメイン内のオブジェクトとオブジェクト間の関連を記述する。
- 各機能に追加すべき内容を把握し、スケジュールに合わせて作業を進めて時間を節約する。
- 色別のクラスを使用して問題となるドメインのダイナミクスをすばやく見出す。
テンプレートを開き、ユースケースに合わせてカスタマイズ可能なドメインオブジェクトモデルの例を詳しく確認してみましょう。
