UML class
This template works on the following products:
*For all Lucid plan types
This UML class diagram template can help you:
- Model your system's classes, attributes, operations, and relationships between objectives.
- Collaborate with colleagues to map your system's structure.
- Access the UML class shape library.
Open this template and add content to customize this UML class diagram to your use case.
What is the UML class diagram template?
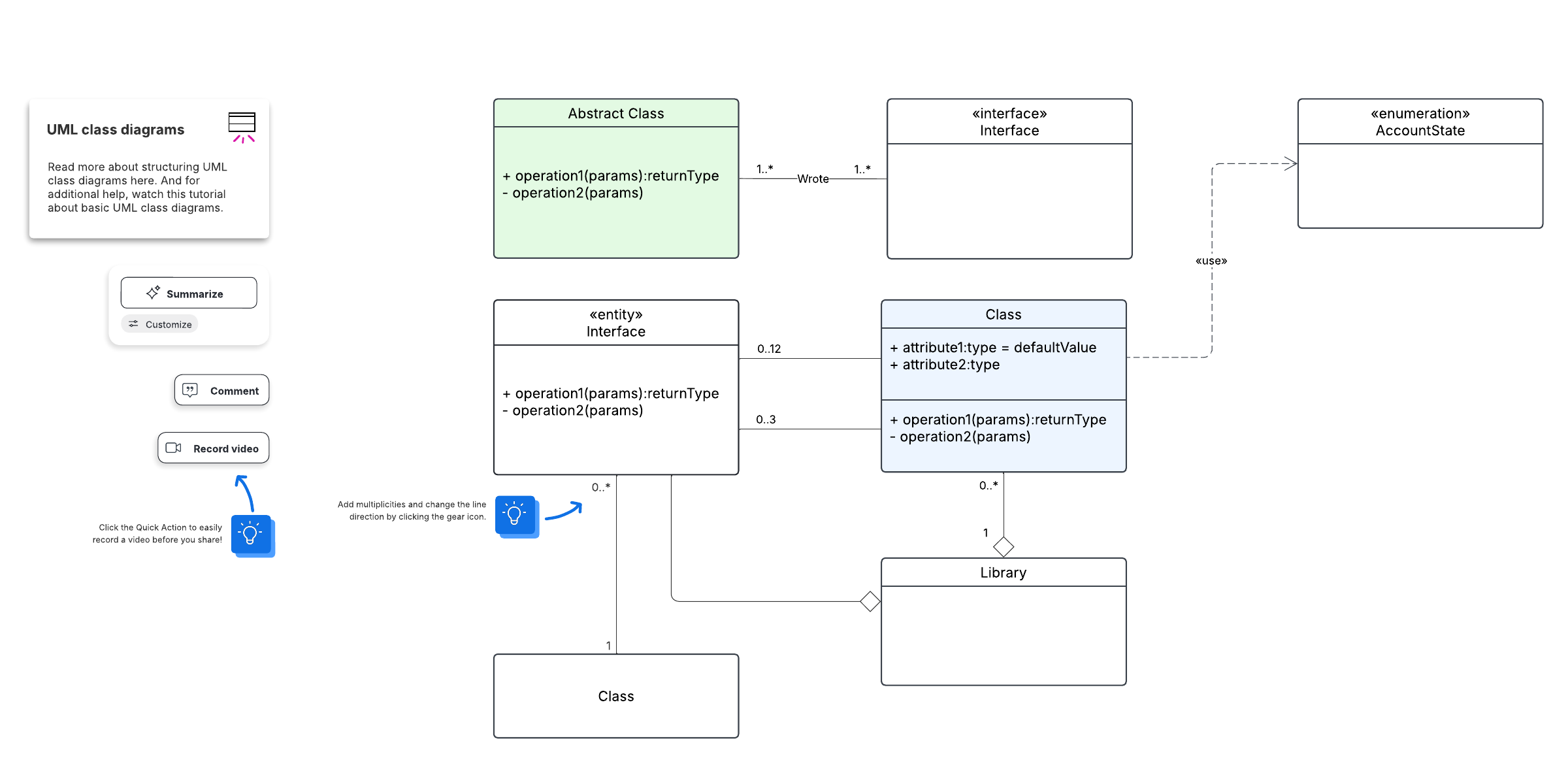
A UML class diagram models each part of the system, including attributes, classes, operations, and object relationships.
Use this template to create your own basic UML class diagram.
Benefits of using the UML class diagram template
Map out every part of a system, then collaborate and share it with others. Use the template to get feedback from stakeholders and get everyone on the same page. Plus, access Lucidchart’s UML class shape library. This makes it easy to customize the template to fit your use case. Produce a clear, professional-looking diagram in no time at all.
How to use the UML class diagram template in Lucidchart
To alter the template, add and arrange class shapes as needed using the UML class shape library. To add text to a shape, click on it and type the information you’d like to include.
If you need to update cardinality, click on a line and navigate to the properties bar. This will allow you to adjust the endpoints. Next, click on a line and hover over the gear icon to add multiplicities. You can add additional lines by hovering over a shape and selecting the red dot.
Ready to learn more about UML class diagrams and using Lucidchart? We’ve included tutorials on both these topics. Click on the buttons on the right side of the document to access them.
Related templates
Financial Services Cloud Business Relationship Plan Data Model
Used with:

Go to Financial Services Cloud Business Relationship Plan Data Model template
Financial Service Cloud: Digital Lending
Used with:

Go to Financial Service Cloud: Digital Lending template